Size: a a a

JavaScript.Ninja

2020 March 23

AV

Andrey V in JavaScript.Ninja
TeeGeRoN Corp
Здравствуйте. Я тут затронул аджакс, после изучения html/css/js/jquery(почему затронул его, не изучив php - так подает автор уроков). Локальный серв на Denwer'е. И вот, при небольшом примере (1 файл формата php с html кодом с обращением $.ajax и отправкой переменых на 2й док, второй так же php где есть какая-то функция возврата переменных. Все работает, данные возвращает, только кириллицу не отображает. Работаю в Саблайме, сохранял с кодировкой utf-8, добавлял meta - все ровно иероглифы. Браузер Хром.
У автора все по умолчанию хорошо отображало, без каких-либо указаний кодировок, аля meta и прочего(единственное, что автор заливал на свой хост а не на локалку). Хотелось бы разобраться сразу, дабы не запустить проблему.
в .htaccess указал кодировку?
источник

na

nd ay in JavaScript.Ninja
TeeGeRoN Corp
Здравствуйте. Я тут затронул аджакс, после изучения html/css/js/jquery(почему затронул его, не изучив php - так подает автор уроков). Локальный серв на Denwer'е. И вот, при небольшом примере (1 файл формата php с html кодом с обращением $.ajax и отправкой переменых на 2й док, второй так же php где есть какая-то функция возврата переменных. Все работает, данные возвращает, только кириллицу не отображает. Работаю в Саблайме, сохранял с кодировкой utf-8, добавлял meta - все ровно иероглифы. Браузер Хром.
У автора все по умолчанию хорошо отображало, без каких-либо указаний кодировок, аля meta и прочего(единственное, что автор заливал на свой хост а не на локалку). Хотелось бы разобраться сразу, дабы не запустить проблему.
>только кириллицу не отображает
а что отображает?
источник

TC

TeeGeRoN Corp in JavaScript.Ninja
Andrey V
в .htaccess указал кодировку?
Ааам. А?
источник

TC

TeeGeRoN Corp in JavaScript.Ninja
nd ay
>только кириллицу не отображает
а что отображает?
Только ее. Заменил текст на англ - все ок
источник

na

nd ay in JavaScript.Ninja
источник

na

nd ay in JavaScript.Ninja
в крайнем случае прогони через лебедева
источник

na

nd ay in JavaScript.Ninja
и выставь кодировку правильно
источник

AV

Andrey V in JavaScript.Ninja
TeeGeRoN Corp
Ааам. А?
источник

TC

TeeGeRoN Corp in JavaScript.Ninja
1251 вышел
источник

na

nd ay in JavaScript.Ninja
да подожди ты, нужно человека научить искать в чем причина, чтобы он это запомнил, и если где-то накосячит чуток и случайно вогнал в бд данные с кривым чарсетом - запомнил алгоритм действий чтобы это не руками исправлял а чуток правильнее)
источник

TC

TeeGeRoN Corp in JavaScript.Ninja
TeeGeRoN Corp
1251 вышел
М,да , помогло
источник

AV

Andrey V in JavaScript.Ninja
nd ay
да подожди ты, нужно человека научить искать в чем причина, чтобы он это запомнил, и если где-то накосячит чуток и случайно вогнал в бд данные с кривым чарсетом - запомнил алгоритм действий чтобы это не руками исправлял а чуток правильнее)
да про БД забыл, также было когда начинал, долго гуглил решение
источник

TC

TeeGeRoN Corp in JavaScript.Ninja
Но что интересно. Почему раньше, документы html создавал и все было хорошо, а тут надо было win1251 еще выбрать
источник

TC

TeeGeRoN Corp in JavaScript.Ninja
nd ay
да подожди ты, нужно человека научить искать в чем причина, чтобы он это запомнил, и если где-то накосячит чуток и случайно вогнал в бд данные с кривым чарсетом - запомнил алгоритм действий чтобы это не руками исправлял а чуток правильнее)
Хорошо,как отличить кривой чар от нормального?
источник

na

nd ay in JavaScript.Ninja
TeeGeRoN Corp
1251 вышел
не совсем
что такое символ в текущем представлении? это обозначение чего-то из таблицы кодировки
у тебя символы на вход пришли в одной таблице, а на выход - в другой, у них один и тот же идентификатор, но вот отображаются совсем не те символы
чтобы такое не повторялось тебе нужно убедится в том, что:
- у тебя четко задана кодировка сервера(денвер по умолчанию любит win1251, это можно изменить в php.ini, где там в денвере этот файл лежит я не помню, тысячу лет им не пользовался), чаще всего из-за совместимости железно забивается utf-8
- у тебя четко задана кодировка страниц, опираясь на пункт выше - опять таки лучше всего взять utf-8
- и у тебя позже появится проблема которую ты будешь долго решать, потому что пункты выше не помогут - тебе нужно будет задать кодировку подключения к бд, и там она тоже должна совпадать с тем, какую кодировку имеет страница в браузере и, которую php считает кодировкой сервера
источник

TC

TeeGeRoN Corp in JavaScript.Ninja
Угу.Ну я так то с кодировками не сталкивался никогда. Научили что добавил магический чар - ютф-8, и проблем с отображением символов не будет.
источник

TC

TeeGeRoN Corp in JavaScript.Ninja
Спасибо, буду разбираться еще с этим всем
источник

TC

TeeGeRoN Corp in JavaScript.Ninja
nd ay
в крайнем случае прогони через лебедева
и для себя. Что значит "прогнать через Лебедева"?
источник

na

nd ay in JavaScript.Ninja
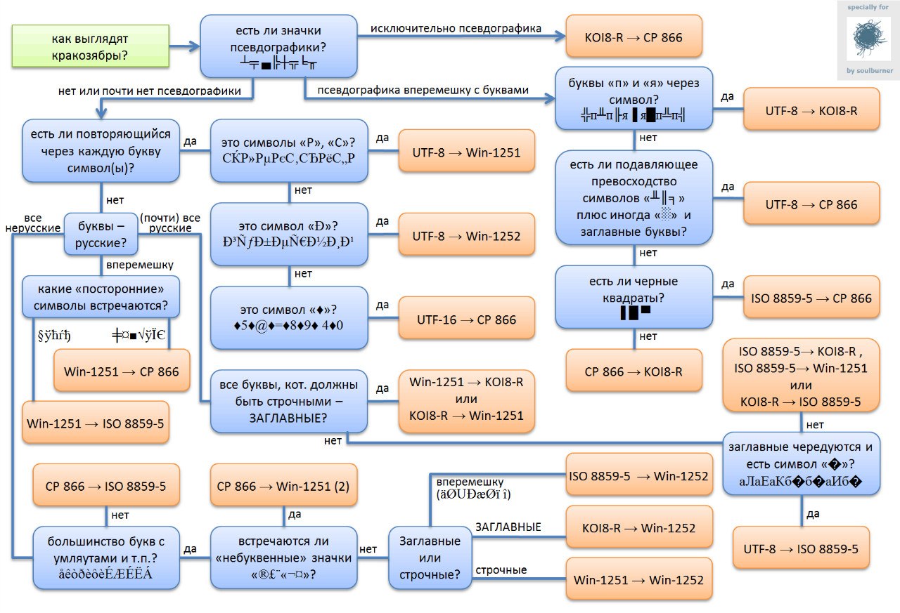
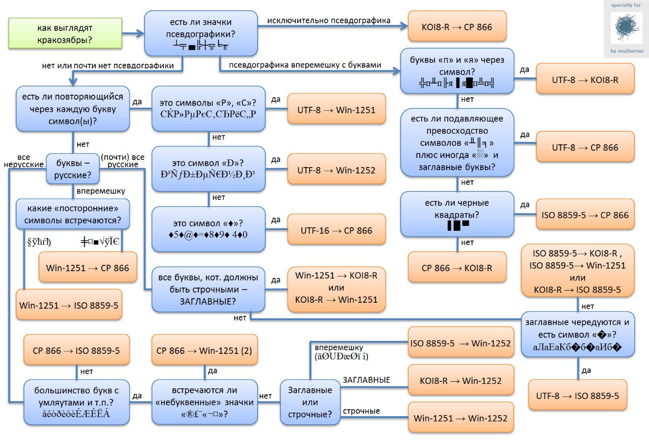
есть экзотические случаи в которых определить изначальную кодировку, чтобы скриптом исправить записи в бд, пришедшие с неправильной кодировкой - не получится с помощью простой таблица, поэтому полезно знать про специальные инструменты для этого https://www.artlebedev.ru/decoder/
источник

na

nd ay in JavaScript.Ninja
хоть лебедев и чмошник, но это не отменяет полезности сей тулзы, выручавшей уже не раз)
источник